Letologはアフィリエイトプログラムにより収益を得ています。

「海外に住んでいても、自分の力でお金を稼ぎたいなぁ——」
こんな悩みに答える記事です。
海外移住を考え始めたとき、多くの人が最初にぶつかる壁があります。
それは、「現地での仕事」と「収入の不安」です。
言葉も違う、環境も違う。
現地で働ける仕事がすぐに見つかる保証もない。
そんなとき、パソコン1つでできるブログという選択肢が心に浮かぶのは自然なこと。
でも、

「ブログって本当に稼げるの?」
「何からはじめたらいいのかわからない…」
「初期費用もかかるんじゃ…?」
このあたりで足が止まる人が、実はとても多いのです。私も実際、ここで足踏みして数日動かなかったです。

でも、「重い心を引きずりながら立ち上げたブログメディアたち」は、今までに200万円の収益をあげてくれました!やってよかった!
聞こえは難しい「ブログの立ち上げ」。でも実は、あなたが海外にいても、ブログはたった10分で開設できます。
しかも、難しい専門知識は不要。
これからご紹介する「ConoHa WING(コノハウィング)」を使えば、初心者でも迷わずWordPressブログを始められます。
日本国内だけでなく、海外在住者にも選ばれている人気のサーバーで、操作は驚くほどシンプル。
しかも、月数百円という低コスト。
私は最初、不安でいっぱいでした。ブログというものが未知の世界すぎて。
だけど少し勇気を出してサーバーを契約し、WordPressを開設して、「どこの国に移動しても収益が生まれる」プラットフォームを得られました。

実際のところ、私はブログ開設後、アメリカ、日本、オーストラリア、コスタリカと居住地を変えています。ですがずっとブログは稼働して収益を上げてくれました。
すごいのが、放置していても収益を上げてくれていたこと!
このページでは、あなたのために世界一わかりやすく「ConoHa WINGでブログを始める手順」を解説します。
「やってみたいけど不安」な気持ちを、「できた!」という確信に変える一歩を、ここから一緒に踏み出しましょう。
👉 ConoHa でまずサーバーを押さえる
まずはじめに — 海外に行く前にブログをはじめるメリット

海外での新しい生活を考えたとき、多くの人が最初に抱くのはワクワクと不安。

「もし現地で仕事が見つからなかったら…」
「英語やスペイン語で働ける自信がない」
「日本でのキャリアを全放すのが怖い」
誰もが感じる不安です。
私も、仕事を離れてスーツケース1つでボストンに渡り、「ゼロからの生活」に不安が募りました。でも、これだけは言えます。
それは、海外に行く前に「自分の言葉で発信する力」を持つことは、あなたの人生を支える一つの柱になるということ。
ブログは「どこの国でも使えるスキル」
ブログは「記事を書く」という作業に見えますが、本質は情報発信力・マーケティング力・ライティング力を磨くこと。
これらは国や職種を問わず通用する、一生もののスキルです。
日本にいようと、アメリカにいようと、コスタリカにいようと、「文章で価値を伝える力」を持っている人は、オンラインで世界中の人と仕事ができます。
「海外に行く」前に開始するのがおすすめ
海外に渡ってからブログをはじめると、わからないことが多いので「誰かに聞きたい!」という状態になります。
しかし、
という状態になります。
でも、今このページを読んでいるあなたには、まだ準備期間があります。
日本にいる間にブログを立ち上げ、WordPressの基本を理解すれば、渡航後の不安を減らせます。

とはいえ、私はボストンに住んでいた時にブログを開設しました。ちょっとサポートを得るのに不便ですが、できないことはありません!
海外に行っても「自分で稼げる」選択肢になる
ブログは時間をかけて育てていくもの。最初は小さくても、半年、1年と継続するうちに広告収入やアフィリエイト収益が生まれます。
これは会社員のように誰かに雇われる収入ではなく、あなたが作ったコンテンツが世界中で24時間働いてくれる仕組みです。

「現地の仕事を辞めなくちゃいけなくなった」
「子どもが小さくて外で働けない」
「夫の転勤でまた引っ越すかもしれない」
そんなときも、ブログがあれば、どこに住んでいても自分のペースで収入が作れます。
海外に行く前にブログを始めることは、将来の「安心「と「選択肢」を増やす事前投資。
そして、何よりも、「自分で未来をつくる力」を手に入れられることです。
まずはConoHaでブログ環境を整えよう
👉公式サイトで料金を確認する
結論 — ConoHa WINGは海外在住者に最適な理由(3つ)


ブログをはじめるのは分かった。でも、どのサーバーを選べばいいの?
この質問、実は「海外に出る予定の人」にとって、とても重要な分岐点です。
なぜなら、サーバーは「ネット上の住所」みたいなものだから。つまり、一度決めた「住所」をどこでも自分と一緒に「持って行けるか」が、今後のあなたの自由度を大きく左右します。
もしあなたがこれから海外で暮らすなら、ConoHa WING(コノハウィング)がおすすめです。
ここからは、Conoha WINGが海外ユーザーをおすすめする理由を、3つの視点で解説します。
サーバー選びは「将来の自分の移動」を見据えて
海外に行く可能性がある人は、「今はここにいるけど、将来は他の国に住むかもしれない」状況を、サーバー選びの段階で考えておく必要があります。
たとえば、アメリカに渡ったタイミングで「アメリカのサーバー」のほうが便利そうに見えても、いざ日本に帰国・移動したときに、契約や支払い、サポート対応が「アメリカ国内仕様」で使いにくくなるケースがあります。

アカウントに紐づく「住所」や「クレジットカード」が将来利用できなくなった時に起こりうることを想定しておきましょう。
実際、アメリカでは、「アメリカで発行されたクレジットカード」でしか払えないサービスが多くあります。
もし日本に実家など「永遠にある拠点がある」なら、日本のサーバーを借りておきましょう。
ConoHa WINGのように日本の会社が運営し、海外からも問題なくアクセスできるサーバーであれば、永続的に使え、同じ管理画面・同じ環境でずっとブログを運営できます。
「自分の拠点が変わっても、住所(サーバー)は変わらない」状況を作りましょう。
海外のどこにいても、日本に戻ることになっても、同じサービスを使い続けられることは安心材料の一つになります。

私は、アメリカのサーバーが運営途中で使えなくなり、日本のサーバーに全データを引っ越ししました。データの引越しはそれなりに大変です。データは引越し途中で一部崩れます。修正作業に追われるのはなかなか大変です。
こんな作業は省けるに越したことはありません。最初から「ずっと使えるサーバーを選択する」のは重要。
ConoHa WINGは「海外からも使いやすく、日本拠点で安心」
ConoHa WINGはGMOインターネットグループが提供する日本の大手サーバー。
世界中どこにいても、日本語の管理画面で操作できます。
他社サービスでは、海外IPからのログインを制限しているケースもありますが、ConoHa WINGは海外からでも問題なくアクセス可能。
サポートも日本語なのでデータ管理に関する込み入った内容を相談する時も、「日本による丁寧な対応」が受けられます。
「現地サーバーを選択し、現地語での問い合わせをする。」それは、自分にとっては学習の機会となりえるとは思いますが、問題解決に時間を要し、ストレスも発生します。
もともとネットビジネスという、自分にとって未知のことに取り組むことになります。「ビジネス」がスムーズに進むように、余計なストレスは避け、日本語でしっかり理解することを優先し、とりあえずの目的に近づきましょう。
WordPress開設が10分で完了する「WINGパック」
ConoHa WINGの特徴のひとつが、サーバー契約と同時にWordPressブログを開設できる「WINGパック」。
- ドメイン取得
- サーバー契約
- WordPressの初期設定
この3つがたった10分、画面の案内に沿ってクリックするだけで完了します。
海外からでもスムーズに処理でき、難しい設定は一切不要。
「難しそうではじめられない」という人でも、今日から確実にスタートできる仕様になっています。
【実演】ConoHa WINGの登録をスクショで世界一丁寧に解説(ステップ1)
所要時間の目安:全体で約10〜20分(回線や本人確認の都合で多少前後します)
ステップ0:準備(所要1分)
VPNを利用している方は、まずVPNの設定をすべてオフにしてから以下の作業に取り組んでください。

準備するもの:
- メールアドレスを用意(普段使っているもの)
- 決済で使えるクレジットカードを用意(海外在住の方は「事前にカードの海外決済が有効か」を確認)
- 決めておくと楽なこと:希望ドメイン名(例:⚪︎⚪︎⚪︎.com)
- 日本の電話番号
公式ページで「WING(ウィング)パック」プランを選ぶ(所要2分)

公式申し込み画面から申し込む
やること
- ConoHa WINGに行き、「WING」または「WINGパック」セクションを探す。
- 「お申し込み」または「今すぐ申し込む」ボタンをクリック。
ポイント
- 「ベーシック」などのプラン表示があるので、最初は一番安いプランでOK(後から変更可能)。

WordPressのテーマ設定とAI設定
やること
- WordPressテーマ→利用したいテーマがなければ、とりあえずCocoonを選択。(あとで変更可能です。)
- AIブログ生成ツール(Conoha Pencil)→利用しないでOK。(使いたいなら利用してもOKです。)

WordPressテーマとは、ブログの編集するためのテンプレートのようなものです。
テンプレートを変えることで、Webページの表示の仕方が変わったり、表示速度が変わったりします。これは後ほど変更できるので、とくに使いたいテーマがなければ、とりあえず無料のCocoonで問題ありません。
Cocoonは無料でありながら、とても洗練されたデザインが可能です。今ご覧頂いているこのブログもCocoonのテーマを利用しています。最初はCocoonにしておき、少しブログを運営して他のテーマを選んでいくのがおすすめです。

AIブログ生成ツールとは、AIを利用し、記事を執筆するものです。こちらも後ほど追加できるので、とりあえず最初は「利用しない」を選択しておき、AIを利用したくなったら追加しましょう。
アカウント情報(メール/パスワード)と本人確認(所要3〜5分)
アカウント情報入力
やること
- 基本情報を入力。
- SMS認証または電話認証(日本の電話番号が必要な場合がある)を求められます。指示に従い認証を完了させます。

Conohaのサイトに入るためのメールアドレスとパスワードは、この後すぐ使います。どこかにメモしておきましょう。
電話番号は次のページで「認証」に利用するので、「携帯電話番号」を入力しましょう。
電話番号/SMSでの認証
やること
- 認証する携帯電話番号を入力し、SMS認証を行う。

海外向けの注意
・本人確認で「日本の携帯番号」を求められます。日本の電話番号を持っていれば、海外でもWiFi下、ローミングで認証コードは受け取れます。(ローミング対象国の場合)
・SMS認証が難しい場合:サポートに問い合わせる(営業時間に対応)。
問い合わせ時はアカウント登録のエラー画面をスクショして一緒に送ると対応が早くなります。
海外に居住する際は、MVNOの安い日本のSIMカードを用意し、日本のサービスを利用しなければならない場合のために日本の電話番号をキープすることをおすすめします。(渡航先がローミングが利用できることを確認しましょう。)
海外に出る前に利用を開始するすべてのサービスの電話番号は、この新しい電話番号に紐付けておくと、あとで認証が必要になった場合も心配がありません。
私は、日本のSIMカードは楽天モバイルを利用しています。楽天のサービスを色々利用している方は、たまった楽天ポイントで携帯電話支払いができるのでおすすめですよ。
>>楽天モバイル公式サイトはこちら
アメリカのチープSIMだと、使い勝手がかなりいいのでMINTモバイルが一押しです。
>>「MINT モバイルがおすすめなわけ」の記事はこちら
認証が終わると、登録確認メールが来ます。
登録が終わるとメールが来ますが、もし来ない場合は迷惑メールフォルダ、メールサーバーの設定を確認しましょう。
支払い情報の入力(所要2〜5分)

▲支払い情報を入力します。
やること
- お支払い方法を入力。
- 次へを押下し、申し込み内容を確認し、「申し込み」ボタンを押下。
ConoHaは基本的にクレジットカード決済がメインです。海外発行のカードでも利用できる場合が多いですが、カード発行会社が海外決済をブロックしている場合があります。
もし海外カードで決済できない場合は:
カード会社に「海外決済の承認」を依頼する(カード会社に問い合わせ)
以下のメッセージが出たら申し込み完了です。

続いて、そのまま下にスクロールし、「かんたんセットアップ」に進みます。
独自ドメインの取得とConoHaへの設定を超わかりやすく(ステップ2)


ここまできたら、あと一歩です。
サーバーがあなたの「土地」で、ドメインはその上に立つ「家の表札」です!
このステップでは、ブログの住所となる「独自ドメイン」を取得し、ConoHa WINGに正しく設定する手順を解説します。
ドメインの選び方(短い・覚えやすい・キーワード)
ドメインは、あなたのブログの「顔」になります。
一度取得すると変更はかなり手間がかかるため、ここは慎重に、でも楽しみながら決めましょう!
ドメイン名を決める3つのポイント
- 短いこと(10文字以内が理想)
→ 入力が楽で、覚えてもらいやすい。
例:letolog.com - 意味が伝わる・響きがいいこと
→ 旅行・留学・スキルアップ系なら、travelwith.meやlearninworld.comなども印象的です。 - SEOキーワードを軽く意識
→ たとえば、海外副業系なら「abroad」「work」「blog」などを含めると効果的。
(例:workabroadblog.com)
ドメイン名はブランドになります。
数年後も後悔しない「一言」を選びましょう。
ConoHaでのドメイン追加・DNS設定(スクショ付き)
ここから実際に、独自ドメインをConoHa WINGに設定していきます。先程の「申し込み完了」の画面からそのまま下にスクロールすると、ドメイン設定画面となります。

やること
- 「独自ドメイン設定」に文字列(例:letolog)を入力。これがサイトのURLになります。
- ドメインに選んだ文字列が使えるようなら、.com / .net / .jp 等の好きなものを選びます。
- 作成サイト名を入れます。このサイト名は後から変更が可能なので、とりあえずの名前を入力します。


Conoha Wingでは、この独自ドメインが1つ無料でプレゼントされます!
海外から申し込む場合の注意ポイント
- 日本の読者をターゲットにするなら 「.com / .jp」 が無難です。
- ドメインは短く覚えやすいものがベター。後で変更が大変なので慎重に。
WordPressログイン設定(所要1分)

やること
- WordPressのユーザー名とパスワードを設定します。
- 次の画面に進み、登録した内容に問題がないかを確認します。

WorPressに入るためのユーザー名とパスワードは、このあとログインするのに使います。メモしておきましょう。
内容に問題がなければ、「確認」を押す。これで、WordPressサイトの作成が完了です!
続いて、WordPressの初期設定をします。
管理パネルにログインして初期画面を確認(所要2分)
Conohaの管理者パネルにログインします。

やること
- ConoHaのコントロールパネルにログイン。
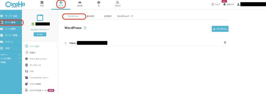
- 左上の「WING」→「サイト管理」→「WordPress」→「先程作成したURL」をクリック
- WordPressログイン画面が表示されるので、先程設定した「ユーザー名」・「パスワード」を入れてログイン

▲左上のWING→サイト管理→WordPressを選択します。
URLの内容が表示されます。


ここで「このサイトにアクセスできません」などのエラーメッセージが出た場合、DNSの設定がまだ反映されていない場合があります。その場合は24時間〜3日待って再度ログインを試します。
通常、日本国内では1〜2時間で反映されますが、海外からアクセスしている場合は最大で24〜48時間かかることもあります。
・一晩待つ(キャッシュの更新を待つ)
・Chromeのシークレットモードで再アクセス
・DNSキャッシュをクリア(端末再起動も効果あり)
・dnschecker.orgで反映状況を確認

この設定をクリアすれば、あなたのブログは正式に「世界中からアクセス可能」になります。
これで、今日からあなたの「デジタル拠点」が誕生!
初期設定でやるべき「最低限」の項目
WordPressにログインすると、下記のような画面が開きます。

パーマリンクの設定
やること
- 左のメニューから、「設定」→「パーマリンク」を選択し、「投稿名」の選択肢を選びます。
- 「変更を保存」を押す。

テーマの設定
やること
- 左のメニューから、「外観」を選択し、「テーマ」を選択します。
- テーマを購入していれば、ここに購入したテーマが反映されます。購入したテーマの上にカーソルをホバーさせ、「有効化」を押します。購入していなければコクーンを選択します。

・テーマを新たに購入したい場合、Conohaのコントロールパネルから購入もできます。
・「サイト管理」→「サイト設定」→「WordPressテーマ」→「カートの絵」をクリックすると、購入可能なテーマの一覧が表示されます。
・「Conohaのコントロールパネル」のWordpress欄を開き、「WordPressテーマ」に先程購入したテーマを入れ、インストールで「はい」を選択すればテーマの設定が完了です。
お疲れ様でした!!これでブログのセットアップの完了です!
海外から登録・運用する際の注意点とトラブルシューティング

日本のサービスだから、海外からだと何かと不便なんじゃ?
確かに、海外在住者にとってConoHa WINGの登録・決済・運用には少しだけハードルがあります。
ですが、ここを読めばすべて解決します。
過去に私自身が実際に遭遇したトラブルも交え、「同じミスを二度としないための完全ガイド」をまとめました。
海外カードの決済エラーの対処法
Q. 「海外のクレジットカードで支払おうとしたら決済が通らない」
原因と解決策:
- 海外カードの国別制限
- ConoHaでは、クレジットカードの発行元によっては一時的に決済がブロックされる場合があります。
- 対応:カード会社のサポートへ「日本のホスティング会社への決済許可」を申請すれば数日以内に海外での決済が可能になる場合があります。
- VPN・IP制限による弾かれ
- VPNの利用を検出してエラーが出ることもあります。
- 対応:VPNの設定をすべて切り、再試行します。
- クレジットカード名義のローマ字表記
- 名前が日本語(全角)入力だと弾かれることも。
- 対応:「TARO YAMADA」など半角ローマ字表記で入力。
- それでもダメな場合の最終手段
- ConoHaではPayPal決済も利用可。
- 他にも、Amazon Pay、銀行振込にも対応しています。
三井住友銀行であれば、海外からでもアプリを利用して振込が可能です。

VPNを利用していると、Conohaのページ自体が表示されないことがあります。VPNの接続を切ったり、「日本経由」にすると利用できる場合も不思議とあったので、VPNは設定を色々いじって確認が必要です。
Q. 「ドメインを設定したのに、いつまで経ってもサイトが表示されません…」
まず確認すること:
- WHOISでドメインの状態を確認
- WHOIS検索でステータスをチェック。
- 表示が「active」になっていれば取得済み。
- 「pending」や「processing」の場合は反映待ち。
- TTL値(Time To Live)の影響
- DNSのキャッシュ更新時間のことです。
- 通常3600秒(1時間)〜86400秒(24時間)に設定されているため、海外では最大48時間反映にかかる場合があります。

私は、登録後1日ほど待ったら表示されるようになりました。48時間待ってもダメならConoHaサポートへ問い合わせしましょう。
メールが届かない/WordPressログインできない時の対応
Q. 「ConoHaからのメールが届かない」
Q. 「WordPressログインURLにアクセスできない」
原因と対処法:
| 状況 | 原因 | 解決策 |
|---|---|---|
| メールが届かない | 迷惑メールフォルダに振り分け | Gmailの場合:「迷惑メール」フォルダをチェック。 |
| 海外IPでスパム扱い | 一時的にVPNを日本接続に変更。 | |
| ログインできない | URL末尾の/wp-adminにアクセスしていない | 正しいURLは https://ドメイン名/wp-admin |
| SSL設定未完了 | ConoHa管理画面で「無料独自SSL」をONに。反映まで最大1時間。 |

「来たメールが迷惑メールフォルダ振り分けに入ってた」と、「WordPressに入る時に/wp-adminから入ってなくて入れない」、これ何度もありました。こういうので遅延するので、よく確認しましょう。
ちなみにメールはGmailがおすすめです。
料金の本当の内訳 — 初期費用/月額費用をわかりやすく公開(実例込み)

ブログって、始めるのにお金がかかりそうと思ったけど、実際のところどうなの…?もっとかかる費用はないの?
ConoHa WINGなら、1か月分の外食代よりも安くはじめられますよ。
しかも、海外からでも同じ料金。追加手数料もゼロです。ここでは「本当の費用感」を、世界一わかりやすく解説します。
ConoHaのプラン別費用表(初月コスト・月額)
ConoHa WINGには3つの主要プランがあります。
それぞれの違いは「サイトのスピード」と「同時アクセス数」だけ。個人ブログならベーシックで十分です。
| プラン名 | 初期費用 | 月額料金(36ヶ月契約) | 月額料金(12ヶ月契約) | 特徴 |
|---|---|---|---|---|
| ベーシック | 0円 | 約970円(税込) | 約1089円(税込) | 個人ブログ・副業向け |
| スタンダード | 0円 | 約2,200円 | 約2,360円 | 中〜大規模サイト向け |
| プレミアム | 0円 | 約4,240円 | 約4,720円 | 高速アクセス対応・法人向け |
※金額は、2025年現在。
💡 ポイント
サーバーとドメインを一括管理できるため、設定が圧倒的に簡単。
初期費用が完全無料(他社では約3,000円かかることも)
ドメイン(URL)も無料で取得可

私はベーシックです。最初は1年は続けてみようと12ヶ月で入りました。
プランはいつでも「サーバー管理」から変更可能です。
👉 「ConoHa公式ページ」で36か月契約を選択すると最安値です。
>>ConoHa WING公式ページで申し込む
「本当に必要な最低構成」で始めるコストシミュレーション(年額試算)
「できるだけ安く、けどちゃんと続けたい」という人のために、実際に私が使っている「最低限構成」で費用を試算してみましょう。
| 項目 | 内容 | 費用(税込) | 補足 |
|---|---|---|---|
| サーバー | ConoHa WING(ベーシック・36か月契約) | 約970円 × 12ヶ月 = 11,640円 | 初期費用0円 |
| ドメイン | .com(1年目無料) | 0円 | |
| WordPressテーマ | Cocoon(無料) | 0円 | 有料テーマは不要 |
| 合計(1年目) | – | 11,640円(税込) | ※1か月あたり約970円 |

つまり、1日あたり32円程の自己投資。
これはコーヒー1杯より安く、「海外でも生きていけるスキル」を得られる価格です。
補足:2年目以降の維持費
- サーバー:同料金(約970円/月)
- ドメイン:更新料0円
👉 年間約11,640円ほどで維持可能。
キャンペーンをやっているときはさらにお得。キャンペーン中入れればラッキーです。
👉ConoHa WING公式ページで申し込む

副業やスキル投資として考えると、
「1日30円」で「どこでも生きていける力」を育てられるということになります!

迷っている時間が一番もったいないね。
はじめた人だけが、半年後に「海外でも自分の力で稼げる自分」に変わっています。
よくある質問(FAQ) — 海外に行く人のためのQ&A集

海外からでも本当に大丈夫?
支払いとか、トラブルが起きたらどうしよう…?

私も同じ疑問を持っていました。ここでは、私も悩んだ疑問を一問一答形式でまとめます。
海外在住でもConoHa WINGに登録できますか?
A. はい、世界中どこからでも登録・運用は可能です。
ConoHaの登録には「日本の住所」や「国内在住者限定」の制約はありません。
ただ、基本的に以下3点が必要になります:
- 有効なメールアドレス(GmailなどでOK)
- クレジットカードまたはPayPalアカウント
- 日本の携帯電話番号(SMS認証のため)

日本のサーバーを契約しておけば、何らかの理由で日本に帰らなくてはならなくなった場合でも、そのまま運用できます。
海外のクレジットカードやPayPalで支払いできますか?
A. はい、どちらも利用可能です。
海外カードでの支払い時、国によっては一時的にブロックされる場合があります。
その場合は:
- VPNを「日本接続」に設定
- またはPayPal経由で支払い

私はアメリカで登録し、日本のクレジットカードで問題なく利用できていました。
ドメインの反映が遅いのですが、何か問題があるのでしょうか?
A. 問題があるわけではありません。
DNS(ドメイン情報)の反映には時間がかかります。
通常は数時間〜48時間程度。海外の場合はサーバー間の距離で遅延が生じやすいです。
確認するポイント:
- DNS Checkerで反映状況を確認
- 24時間経過後も未反映ならConoHaサポートに問い合わせ

私もDNSの反映には結構時間がかかって、もどかしかったです!
SSL(https)が「反映中」から進まないときは?
A. 時間を置けばほぼ確実に反映されます。
無料独自SSLは、設定から最大1時間ほど反映にかかります。
それ以上経っても表示されない場合は、
- ConoHa管理画面の「サイト設定」>「SSL設定」>ONになっているか確認
- 「https://」で再アクセス
注意:SSL反映中に強制的にアクセスすると「安全でないサイト」と表示されることがありますが、エラーではありません。
メールが届かない・WordPressのログインURLがわからない
A. 迷惑メール・プロモーションフォルダをまず確認しましょう。
特にGmailでは、自動で「プロモーション」タブに振り分けられることがあります。
それでも届かない場合:
- VPNを日本サーバーに設定して再送信
- ConoHaのマイページ → お知らせ から再通知
WordPressログインURLは:「https://あなたのドメイン/wp-admin」です。
ブックマークしておきましょう。
海外からもバックアップを取ることはできますか?
A. もちろん可能です。自動バックアップが標準搭載されています。
ConoHaでは、毎日自動でバックアップを取得。
海外在住でも、日本国内と同じように復元可能です。
確認手順:
- 管理画面 → 「サーバー管理」 → 「自動バックアップ」
- 復元したい日時を選択し、「復元」ボタンをクリック

ConoHaは、データのバックアップも無料です。
帰国や引越しをした場合、登録情報はどうすればいい?
A. 国をまたいでも、登録情報の変更は不要です。
ConoHaのサービスは「クラウド型」なので、物理的な移転の影響を受けません。

日本で契約してから海外転居する場合、実家などのずっと変わらない住所を利用していれば、何も変更事項はありません。
解約しない限り、契約内容は自動的に更新されます。
もし契約を途中で解約したらどうなりますか?
A. 日割りで返金されます(残期間分)。
ConoHaは契約期間の残り分を自動で計算し、返金対応してくれます。

はじめる時も期間の縛りはありませんよ。
まとめ|10分で始めるためのやることリスト

「難しそう…」と思っていたブログ開設も、実はたった10分です。
ゆっくりとこの記事の内容に従って、手を動かせばできます!
基本的な工程は以下の通り。
- ConoHa WINGに登録
- 独自ドメインを取得
- WordPressのかんたん設定
- 初期設定&SSL有効化
何事もやってみなければはじまりません。まずは一歩。そこから今まで開けなかった未来が開きます。
🚀 今すぐConoHaでブログをはじめてみましょう!
👉ConoHa WING公式ページで申し込む





